Become a MacRumors Supporter for $50/year with no ads, ability to filter front page stories, and private forums.
I can think of at least one other benefit: how many SSD controllers are built on a 5 nm node? Apple gets a huge battery benefit by integrating the SSD controller on die.
And there’s a power benefit in keeping the high data paths from controller to bus and cache to controller short and making leaving the long routes as the ones to bulk storage in the NAND.
 
  • Like
Reactions: jdb8167
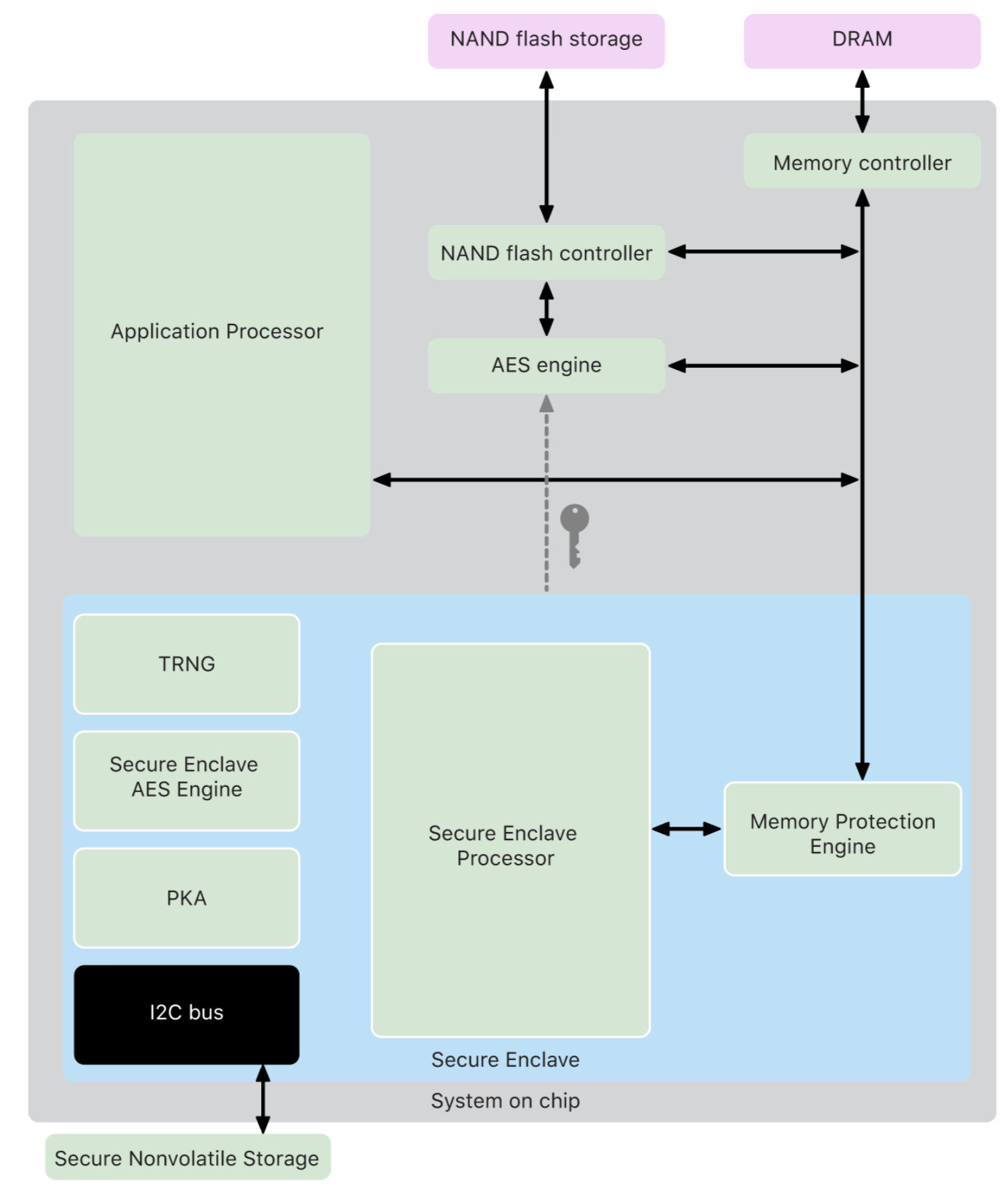
Apple publishes a detailed overview of their security technologies, which might be what you're looking for:

The words in picture form:

1667169375094.png
 
  • Like
Reactions: Tagbert and LinkRS
I can think of at least one other benefit: how many SSD controllers are built on a 5 nm node? Apple gets a huge battery benefit by integrating the SSD controller on die.
I would think the SSD controllers are not that demanding when it comes to processing? It probably gets similar power usage even when using 28nm process for example?
 
I would think the SSD controllers are not that demanding when it comes to processing? It probably gets similar power usage even when using 28nm process for example?

A lot of benefits come from integrating the controller on the chip and making it part of the memory hierarchy. I doubt that power savings are enormous but even a watt or two can make huge difference for practical battery life.
 
Technically speaking, you can still upgrade SSD on your Mac, you just need to buy the chips and desolder the old SSD and solder on the new SSD. I pretty sure there are youtube videos from some Chinese wizard did it
 
  • Sad
  • Like
Reactions: 120FPS and Gudi
It's a philosophical dispute. Followed to its conclusion it splits the computing world into two very distinct branches.
This is true with everything though? There's always going to be an enthusiast crowd amongst every product category. There are people who do every single bit of maintenance on their car, even building their own and doing wild mods in their garage. There are people who only use furniture they've built themselves, etc., etc. That doesn't mean your regular consumer walking into Best Buy WANTS that "enthusiast" experience. I could build a PC. I've built many. I'm using one I built right now. The next computer I buy will not be built because I am prioritizing convenience over a level of flexibility I have no use for.
 
This is true with everything though?
You need to remember where it all started with the Apple II. Before the GUI of the Macintosh there was no convenience in computing whatsoever. Everybody had to be a computing experts to do anything. Apple had to invent easy computing until Aunt Annie could use an iPad. This didn’t happen by itself.
 
  • Like
Reactions: AlphaCentauri
Technically speaking, you can still upgrade SSD on your Mac, you just need to buy the chips and desolder the old SSD and solder on the new SSD. I pretty sure there are youtube videos from some Chinese wizard did it
or build a terminal server and use Mac as thin client for it. I am think, iMac and Mac mini are actually thin clients.
 
You need to remember where it all started with the Apple II. Before the GUI of the Macintosh there was no convenience in computing whatsoever. Everybody had to be a computing experts to do anything. Apple had to invent easy computing until Aunt Annie could use an iPad. This didn’t happen by itself.
I don’t see what any of that has to do with the fact Apple (and other companies) is pushing their casual users (which is the majority of their buyers) to cloud and wireless/external solutions?

I know how Apple got its start, but the world is not the same as it was in the 80s.
 
I have 512GB and use iCloud and an external 2TB drive. This more than enough suits my needs. I would venture to guess that 512GB would suit the needs of about 99% of the users out there now, and for the foreseeable future especially if you do have something like iCloud or an external, as with iCloud it will offload stuff you are not using for awhile.
 
  • Like
Reactions: Dismayed
I have 512GB and use iCloud and an external 2TB drive. This more than enough suits my needs. I would venture to guess that 512GB would suit the needs of about 99% of the users out there now, and for the foreseeable future especially if you do have something like iCloud or an external, as with iCloud it will offload stuff you are not using for awhile.
So you are eternally stuck paying for cloud storage when localized hard drives are cheap (outside of Apple) and are not dependent on your internet connection. People have been suckered in to paying forever to store their data in the cloud. It does have some benefits, I use dropbox personally but it is not for managing or storing my files.
 
  • Like
Reactions: AAPLGeek and 120FPS
So you are eternally stuck paying for cloud storage when localized hard drives are cheap (outside of Apple) and are not dependent on your internet connection. People have been suckered in to paying forever to store their data in the cloud. It does have some benefits, I use dropbox personally but it is not for managing or storing my files.
That’s the goal of business though, right? To create a product or service that someone feels has enough value to pay the price you’ve set for it. There are folks with wells that believe people have been suckered into paying forever to get water into their houses.
 
That’s the goal of business though, right? To create a product or service that someone feels has enough value to pay the price you’ve set for it. There are folks with wells that believe people have been suckered into paying forever to get water into their houses.
The consumer always has choice, though the consumer is also easily manipulated which is the whole point of advertising, to convince you you need something that the majority of the time you don't.

Not everyone can just go and have a well for water. If you could, why would you not? I found out last year I had a well in my front yard. It had unfortunately been deactivated at some point (my house is 120+ years old). If I had the choice of well water over city water I would go with well water in a heart beat. End of the day we all need water to live so you have to get it however you can. Technology is not one of those things you need to survive, despite how Apple and others try to make us feel that these things will really make our lives all the more meaningful.
 
Not everyone can just go and have a well for water. If you could, why would you not?
And, not everyone can or cares to set up a regimented backup process whereby their critical data is safely offsite at all times. That Apple offers something that those people want to buy? It’s fine.
 
  • Like
Reactions: Tagbert
Apple seems to be straying further and further from "professional" systems. I would think that most businesses don't want to have to replace entire machines due to part failures, and the ability to replace individual components is commonplace enterprise markets. Apple's systems seem to be very consumer focused, with the idea of providing the best curated experience possible. I am very curious what Apple's plans are for their customers that need hundreds of GBs of RAM, or for that matter customers that need to back-up of their internal drives. I don't think many businesses want their employees backing up using iCloud.
While there probably are some enterprise uses that might justify replacing individual components, most do not. In our company people are issued a laptop and they can choose either a small/light portable or a larger/heavier laptop. They can choose a Windows box or a Mac. We are all expected to use Onedrive to store our files. After that, if anything goes wrong, they swap out the machine and give you a replacement. You install one drive to get your files back and reinstall your apps. The laptops then go back to the It department where if they are under warranty, they get credit for them. if not they are wiped and go to a recycling service. I know some companies don't buy their laptops but use a leasing service so failed machines just go back to the service and are replaced by another. No one is doing individual component replacement.
 
So you are eternally stuck paying for cloud storage when localized hard drives are cheap (outside of Apple) and are not dependent on your internet connection. People have been suckered in to paying forever to store their data in the cloud. It does have some benefits, I use dropbox personally but it is not for managing or storing my files.

I don’t understand this. Who is prohibiting you from using cheap external drives?
 
  • Like
Reactions: MRMSFC
While there probably are some enterprise uses that might justify replacing individual components, most do not. In our company people are issued a laptop and they can choose either a small/light portable or a larger/heavier laptop. They can choose a Windows box or a Mac. We are all expected to use Onedrive to store our files. After that, if anything goes wrong, they swap out the machine and give you a replacement. You install one drive to get your files back and reinstall your apps. The laptops then go back to the It department where if they are under warranty, they get credit for them. if not they are wiped and go to a recycling service. I know some companies don't buy their laptops but use a leasing service so failed machines just go back to the service and are replaced by another. No one is doing individual component replacement.
All the pc builders i know offer component swapping and offer custom builds too.
The user can select the parts and they assemble the computer.
 
Well considering that the SD card reader, MagSafe and a thicker more thermally sensible chassis is back I do not think the ship has sailed and customers should not approach this with apathy. We should be holding reviewers/journalists accountable and really ask them why they aren't probing Apple's choices in this matter more diligently especially when the competition allows the user to upgrade their devices. The single user may not have much power but if we direct it appropriately (and with respect) we can achieve a lot.

I'm sure mac users here have given a lot of their time fighting for software support on the Mac over the years, with positive results. We cannot be complacent and allow Apple to drop the ball or create a hostile relationship with their customers out of greed because we have spent a lot of money in this ecosystem and there is nowhere else to go if you use MacOS.
I only read the first page of this thread, so forgive me if what I bring up was already addressed. But…
People can clamor online about what is right/wrong all they want, but if they’re still buying Apple’s products, it’s just meaningless noise to Apple and a waste of time and energy for the consumer. Money is the only real language of any company. So the first thing a customer has to do is stop buying Apple. Then if enough people stop, maybe Apple will listen to complaints.
But I don’t know how you can get people to stop, or if it’s ever one’s place to tell people how to spend their money or what to value. Express your own values, make your case, and present supporting facts with citations—that’s all good. And I agree with some of what you’re saying, because I care a lot about the environment. But telling people they should have your values is too heavy-handed. And some of the arguments I’m reading are unsubstantiated or speculations presented as facts—which helps no one, and just adds more fruitless arguing to the internet. Discussion is good, but only when all participants are in earnest search of (substantiated) facts, not just trying to win an argument. And based on those substantiated facts, people need to be free to make their own value judgments.
 
Sure, hobbyists still do some of that but the large corporate buyers don't bother anymore with swapping components. It's all laptops and they are just treated as a single item.
Only a Thin Client as an access point for terminal server is a single item, not a PC.
Thin Clients don't have user serviceable components.
 
I don’t understand this. Who is prohibiting you from using cheap external drives?
In the case of a desktop, there’s an argument for keeping the system, applications and other key data on the internal, super-fast drive and using external for everything else.

In the case of a laptop, though, what’s the point of having a super-light, super-slim laptop and then having to carry around an external drive that you have to plug in every time you use it? We still don’t live in a world where you can guarantee fast, reliable internet everywhere you go.

Obviously you can’t stick a 2.5” HD in a MacBook Air, but a MBP with a M.2 slot for a secondary drive shouldn’t be impossible. This is the usual problem of Apple offering lovely super-sleek city runabouts and sports coupes but no pick-up trucks (just the occasional gull-winged electric SUV)
 
  • Like
Reactions: 120FPS
I would think that most businesses don't want to have to replace entire machines due to part failures, and the ability to replace individual components is commonplace enterprise markets.
Medium and large businesses likely don’t care. For many companies, it’s actually more in line to just replace the whole machine every few years than to have an IT department constantly repairing and upgrading parts. Businesses just want to buy a machine in bulk, have it just work, and then forget about it. They also have special contracts with Apple which could even include X number of replacement machines as part of the deal should one break under warranty. Apple can then sell the broken machine as refurbished if it’s an easy fix. So both companies are happy.

Really the biggest issue here is the small niche of users who still want to upgrade and tinker with their own machine. This is a small fraction of Apples customers.
 
I don’t understand this. Who is prohibiting you from using cheap external drives?
No one is prohibiting from using external. This is not the topic of this thread regarding soldered on hard drives that cannot be replaced and are 3x more expensive than other drives for the same storage. If you want to go that route you can for a cheap price, but ideally I think most would agree that having internal storage is better than a bunch of externals plugged in, especially when on the move. And not sure why you would want external over a larger internal drive that should not cost what Apple charges.
 
  • Like
Reactions: 120FPS
In abstract, Apple shouldn't need a different interface chip for different module sizes. But in practice, they might.
Was reminded of this discussion when I saw this:
8TB SSD Kit for Mac Pro

So we have an answer: As you indicated was potentially possible, Apple can indeed use the same the interface chip for different module sizes.
 
Last edited:
Register on MacRumors! This sidebar will go away, and you'll see fewer ads.