@ItsAShaunParty
Haha, that shows the good, the bad, and hints at the ugly in AI... 😉
All wrapped up in non-technical language that gives everything equal weight, so doesn't help decision making.
Definitely worth doing (👍) but the sampled data-pool needs more critical assessment (which doesn't happen in a thread like this).
"I think I need to be realistic with myself —"
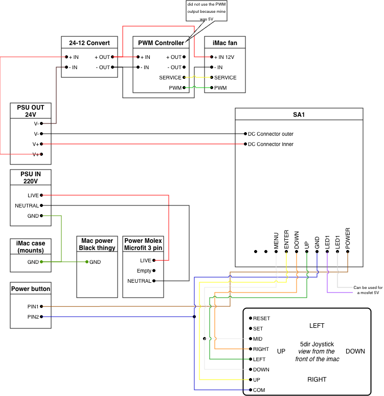
There's a lot to sort out when planning a conversion, and it's a good thing to keep the overall plan simple.
Haha, that shows the good, the bad, and hints at the ugly in AI... 😉
All wrapped up in non-technical language that gives everything equal weight, so doesn't help decision making.
Definitely worth doing (👍) but the sampled data-pool needs more critical assessment (which doesn't happen in a thread like this).
"I think I need to be realistic with myself —"
There's a lot to sort out when planning a conversion, and it's a good thing to keep the overall plan simple.